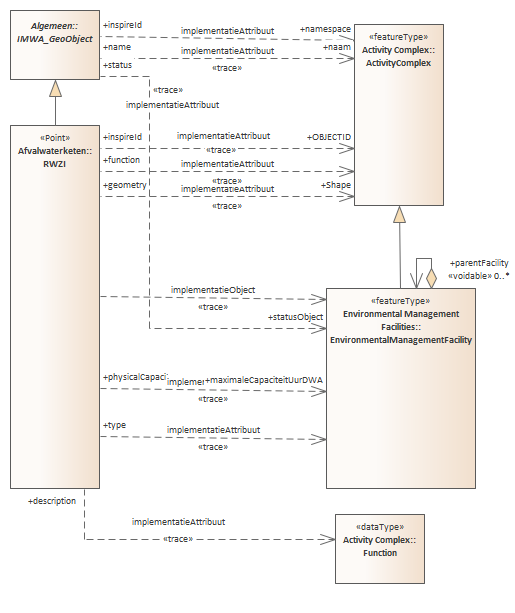
EnvironmentalManagementFacility : Class diagram
Created:
16-6-2020 08:38:44
Modified:
23-6-2020 08:39:49
Project:
Author:
maxwe
Version:
1.0
Advanced:
ID:
{B2544BA0-47BB-458c-B648-E2C14236E166}