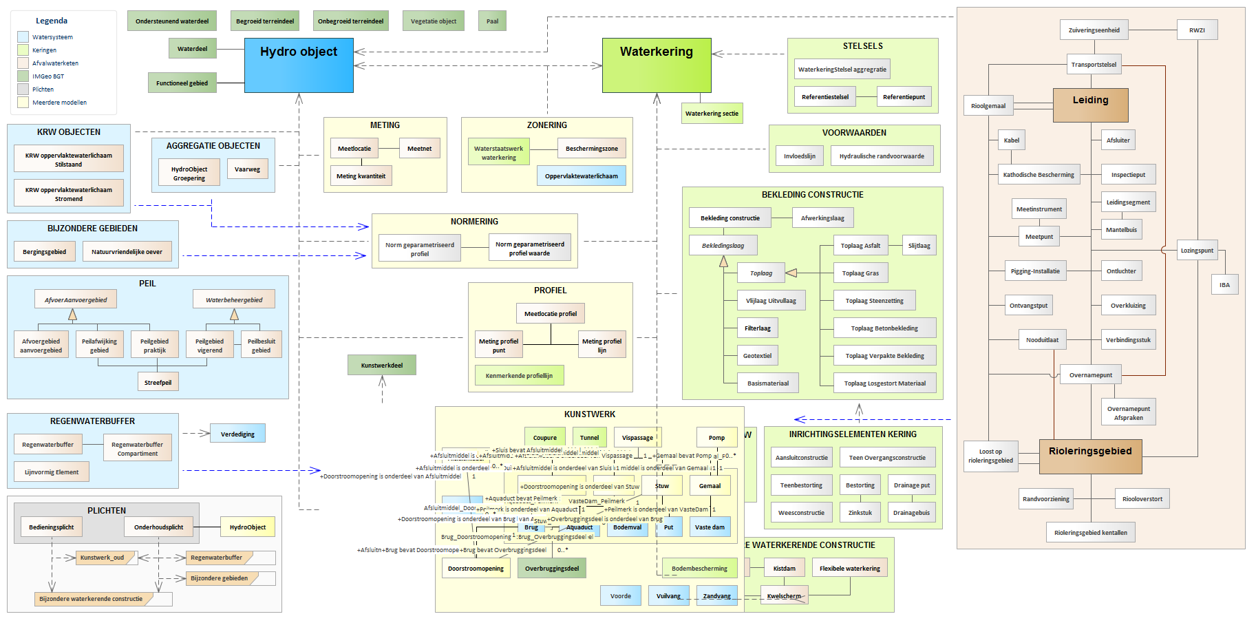
Functioneel Model : Class diagram
Created:
18-3-2016 00:00:00
Modified:
21-1-2019 15:17:31
Project:
Author:
jbosch
Version:
1.5
Advanced:
ID:
{CD75D8B2-635E-4bd7-8C24-AC374B04D3F3}